Inserindo campos no Design
Você pode inserir campos diretamente do banco de dados para o Design da seguinte maneira:
1. No painel Banco de dados, selecione a tabela onde está o campo que será inserido no Design;
2. Clique sobre o campo desejado e arraste para o Design de uma página de dados.
Na figura abaixo, o campo "Perecível" da tabela "Produtos" é do tipo lógico, portanto, ao arrastá-lo para o Design, o controle criado será um CheckBox.

O controle será criado de acordo com o tipo do campo. Por exemplo, se o campo for do tipo numérico, o controle será um TextBox com a propriedade Type com o valor "Number":

Caso o campo inserido seja do tipo "Imagem", um controle FileUploader será inserido.

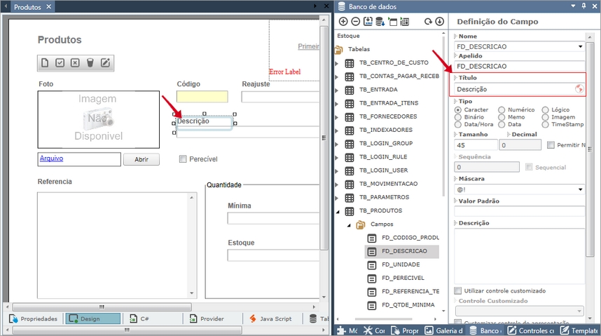
O controle Label é inserido com o título do campo, que é definido na propriedade "Título", na definição do campo.

Para alterar o texto de cada controle Label, a tecla <F2> pode ser usada.
Last updated
Was this helpful?